python3使用libpcap给ESL命令添加日志记录

操作系统 :CentOS 7.6_x64 FreeSWITCH版本 :1.10.9 python版本:3.9.12 libpcap版本:1.11.0b7   FreeSWITCH的ESL模块用起来很方便,可以控制FreeSWITCH实现具体业务需求,但该模块没有提供ESL命令执行日志,不便于排查问题,本文展示一种使用python3基于libpcap实现ESL命令执行日志的方法,并提供示例代码及相关资源下载途径。

一、背景描述

日常开发过程中观察到:通过ESL发送给FreeSWITCH的命令,在freeswitch.log中找不到记录。
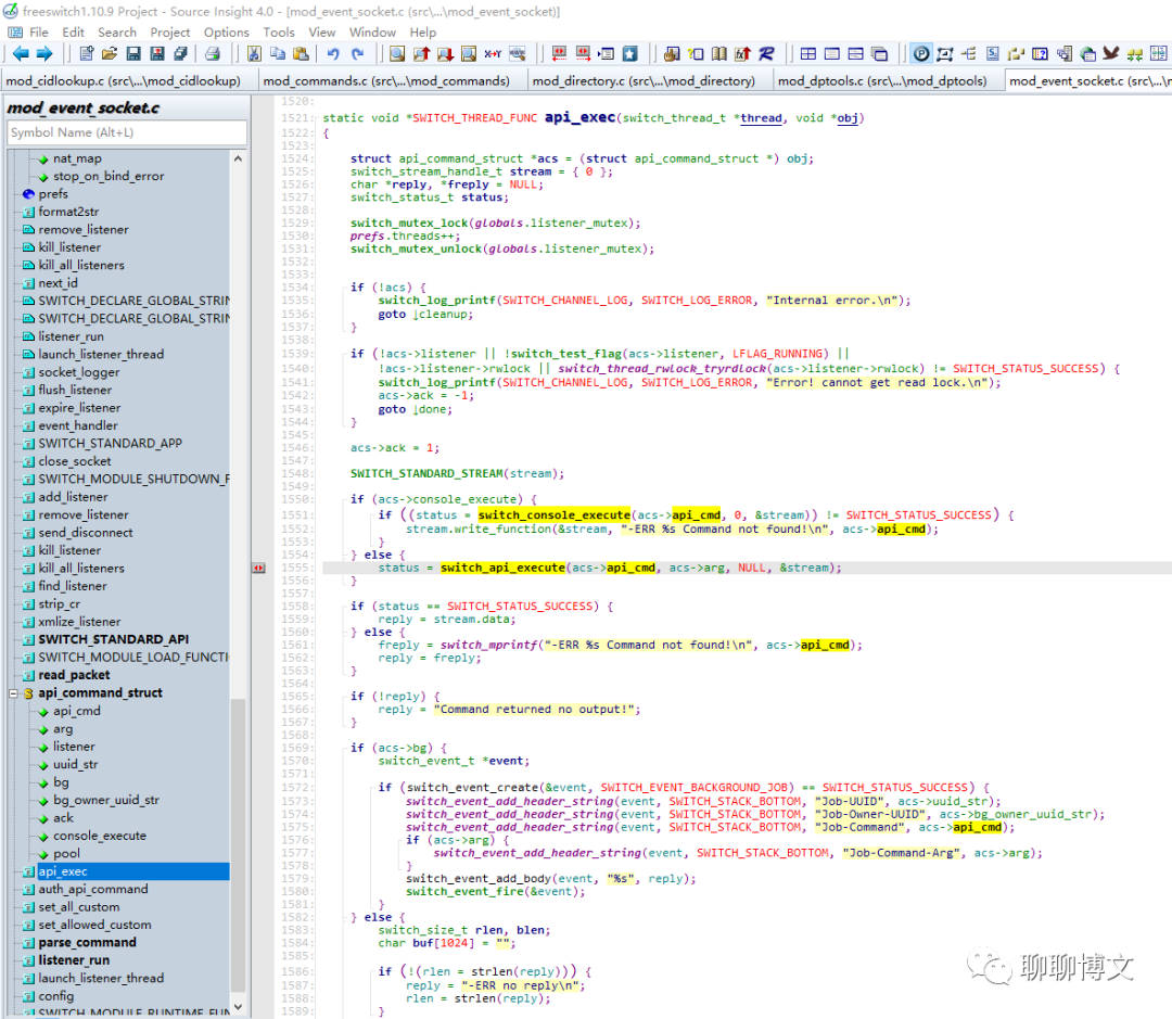
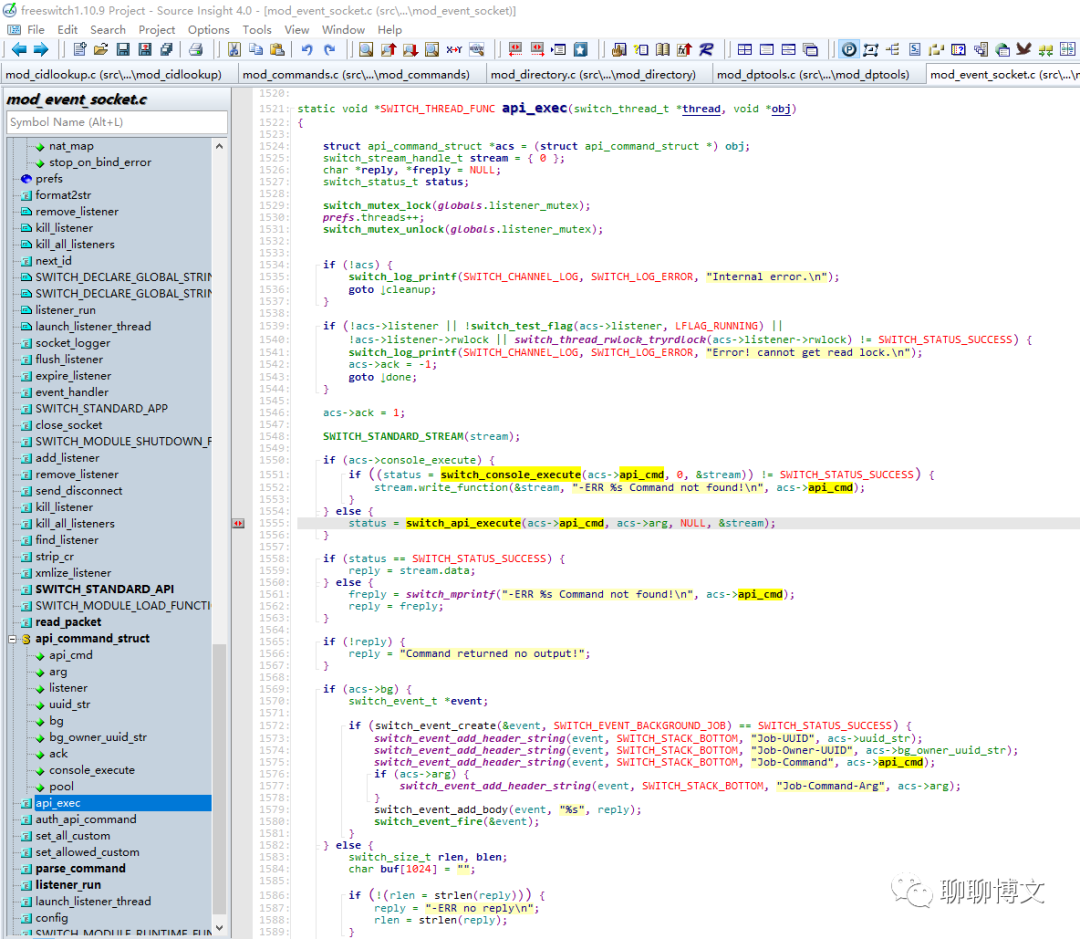
查看代码发现,确实没有相关记录(mod_event_socket.c文件):
static void *SWITCH_THREAD_FUNC api_exec(switch_thread_t *thread, void *obj)

分析后发现,大概有以下几个方法:

  • 1、通过修改FreeSWITCH源代码实现

文件: mod_event_socket.c 入口: api_exec

可通过switch_log_printf函数来实现。

  • 2、使用tcpdump抓取

因EventSocket模块使用的是基于TCP的文本协议,且未加密,默认端口8021,可以通过tcpdump抓取event socket服务端口获取命令记录。

 示例如下:

tcpdump tcp dst port 8021 -w test1.pcap
  • 3、使用python3基于libpcap实现

底层原理和tcpdump一样,只是基于libpcap使用python3进行实现,会灵活很多,这也是本文重点描述的方法,具体实现在后续展开。

二、具体实现

本文基于python3.9.12实现,CentOS 7环境编译及使用python3.9.12,可参考这篇文章:
https://www.cnblogs.com/MikeZhang/p/centos7-install-py39-20220704.html

关键点如下:
1、实时抓取网卡数据

可基于libpcap实时抓取网卡数据,具体可参考我之前写的文章:

https://www.cnblogs.com/MikeZhang/p/pythonUseLibpcap20221029.html

2、解析IP头获取源地址
需要获取发送ESL命令机器的源地址以便排查问题,IP数据包里面包含有源地址,python中解析IP头的示例如下:

ipInfo = struct.unpack('!BBHHHBBH4s4s',bytes(p[14:34]))
srcIp = socket.inet_ntoa(ipInfo[-2])
dstIp = socket.inet_ntoa(ipInfo[-1])

3、解析TCP头获取具体数据
具体的ESL命令在TCP的数据部分保存,可通过解析TCP头获取ESL数据的起始下标,进而获取数据,示例如下:

tcpInfo = struct.unpack('!HHLLBBH',bytes(p[34:50]))
tcpHdrLen = (tcpInfo[4] >> 4) * 4
offset = 34 + tcpHdrLen
data = bytes(p[offset:tlen])

4、使用logging模块进行记录
可使用python自带的日志模块记录ESL命令记录,并进行存盘,便于后续查看。

示例如下:

logger.info("(%s,%s)" % (srcIp,data))

logger可在main函数中实现,指定具体的存盘文件,如果只是想控制台查看,则可以这样实现:

logger = logging.getLogger()

...

logging.basicConfig(
    level=logging.DEBUG, # DEBUG,INFO,WARNING,ERROR,CRITICAL
    format='%(asctime)s %(filename)s[line:%(lineno)d] %(levelname)s %(message)s',
    datefmt='%a, %d %b %Y %H:%M:%S'
)

基于上述关键点,可以实现ESL命令的日志记录,示例如下(eslLogTest1.py):

完整代码可从如下渠道获取:

关注微信公众号(聊聊博文,文末可扫码)后回复 20231125 获取。

三、运行效果

可使用ESL发送命令,然后用python脚本进行记录。发送ESL命令可使用ESL库,python3.9.12版本的ESL编译及使用,可参考这篇文章:
https://www.cnblogs.com/MikeZhang/p/py39esl-20230424.html

也可直接使用socket,示例如下(sendcmd1.py):

import socket,time

def doCmd(sock,cmd):
    print(cmd)
    sock.send(cmd + b'\r\n\r\n')

sock = socket.socket(socket.AF_INET, socket.SOCK_STREAM)  
sock.connect(('192.168.137.32', 8021))  
sock.send(b'auth ClueCon\r\n\r\n')
doCmd(sock,b'bgapi originate user/1000 &echo')
time.sleep(10)
doCmd(sock,b'bgapi hupall')

发送命令后,使用python实时记录的运行效果如下:

运行效果视频可从如下渠道获取:

关注微信公众号(聊聊博文,文末可扫码)后回复 2023112501 获取。

四、资源获取

本文涉及资源,可以从如下途径获取:

 关注微信公众号(聊聊博文,文末可扫码)后回复 20231125 获取。

好,就这么多了,希望对你有帮助。

© 版权声明
THE END
支持一下吧
点赞14 分享
评论 抢沙发
头像
请文明发言!
提交
头像

昵称

取消
昵称表情代码快捷回复

    暂无评论内容