牛翰网 - 每一份分享都能成就每一次喜悦
  • 智能工控
    • 智能开发
    • 数据结构与算法
    • 数据分析
    • 机器学习
    • 大模型
  • 编程开发
    • 后端开发
    • 前端开发
    • 移动开发
    • 数据库
  • 学习课程
  • 下载
  • 牛翰社区
发布
发布文章创建话题创建圈子发布帖子
开通会员
黄金会员
黄金会员
黄金会员开通黄金会员
  • 全站资源折扣购买
  • 部分内容免费阅读
  • 一对一技术指导
  • VIP用户专属QQ群
开通黄金会员
钻石会员
钻石会员
钻石会员开通钻石会员
  • 全站资源折扣购买
  • 部分内容免费阅读
  • 一对一技术指导
  • VIP用户专属QQ群
开通钻石会员
  • 登录
  • 注册
  • 智能工控
    • 智能开发
    • 数据结构与算法
    • 数据分析
    • 机器学习
    • 大模型
  • 编程开发
    • 后端开发
    • 前端开发
    • 移动开发
    • 数据库
  • 学习课程
  • 下载
  • 牛翰社区
开通会员 尊享会员权益
登录
注册
找回密码
后端开发-牛翰网
分享
  • 创建新圈子
编程开发

后端开发

帖子 3909互动 1关注 1
后端开发-牛翰网
猿柒的头像-牛翰网圈主申请管理发布
  • 全部
  • 最新发布
  • 最新回复
  • 热门
  • 精华

猿柒的头像-牛翰网钻石会员
猿柒徽章-资深玩家-牛翰网等级-LV7-牛翰网
1年前更新7次阅读
关注私信

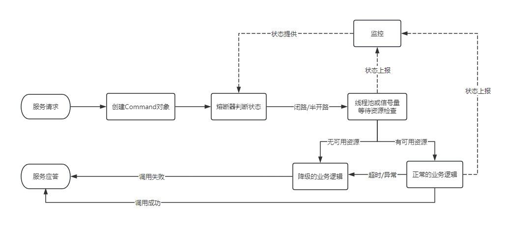
熔断、限流、降级 —— SpringCloud Hystrix

概述
Hystrix 为 微服务架构提供了一整套服务隔离、服务熔断和服务降级的解决方案。它是熔断器的一种实现,主要用于解决微服务架...
熔断、限流、降级 —— SpringCloud Hystrix-牛翰网
评分
回复分享
猿柒的头像-牛翰网钻石会员
猿柒徽章-资深玩家-牛翰网等级-LV7-牛翰网
1年前更新30次阅读
关注私信

40岁大龄失业程序猿,未来该何去何从

再过半年就40岁了,人到中年的我,正在经历着职业生涯中最大的一次坎坷,我失业了。24年的3月份,我上了公司的裁员名单,经过一个月的拉扯,在4月初,我收拾收拾东西,离开了公司,正式进入了失业大军。距离现在已经半年多了,在这半年里,我有很多的尝试,也...
评分
回复分享
b6770cfb64cfa347的头像-牛翰网
老牛啊等级-LV1-牛翰网
1年前更新9次阅读
关注私信

InternLM 2.5 书生·浦语 开源大模型本地部署体验

老牛同学之前偶尔刷到过InternLM大模型相关的介绍文章,因为在老牛同学心中,Qwen2千问才是国内开源模型中最适合自己的大模型,...
InternLM 2.5 书生·浦语 开源大模型本地部署体验-牛翰网InternLM 2.5 书生·浦语 开源大模型本地部署体验-牛翰网InternLM 2.5 书生·浦语 开源大模型本地部署体验-牛翰网
+1
InternLM 2.5 书生·浦语 开源大模型本地部署体验-牛翰网
评分
回复分享
794a83eef06e07d7的头像-牛翰网
公众号-JavaEdge等级-LV1-牛翰网
1年前更新10次阅读
关注私信

DDD的函数式编程实现

DDD是一种成熟的软件设计方法,旨在确保领域专家和开发人员能够有效合作,创造出高质量的软件。
本文介绍咋将FP(函数式编程)应...
DDD的函数式编程实现-牛翰网DDD的函数式编程实现-牛翰网DDD的函数式编程实现-牛翰网
+1
DDD的函数式编程实现-牛翰网
评分
回复分享
猿柒的头像-牛翰网钻石会员
猿柒徽章-资深玩家-牛翰网等级-LV7-牛翰网
8个月前更新7次阅读
关注私信

面试-JS Web API-BOM操作

如何识别浏览器的类型 分析拆解url各个部分 navigator screen loccation history
navigator.userAgent
screen.width screen.heig...
面试-JS Web API-BOM操作-牛翰网面试-JS Web API-BOM操作-牛翰网面试-JS Web API-BOM操作-牛翰网
评分
回复分享
e1de77150be29f3e的头像-牛翰网
陌尘(MoChen)等级-LV1-牛翰网
8个月前更新3次阅读
关注私信

博客建站8 – 选择hexo博客网站的主题

1. 环境说明 2. 体验过的hexo站点主题 2.1. Acorn 2.2. hexo-theme-cafe 2.3. volantis 2.4. NexT 3. 参考文档
1. 环境说明 博客...
博客建站8 - 选择hexo博客网站的主题-牛翰网博客建站8 - 选择hexo博客网站的主题-牛翰网博客建站8 - 选择hexo博客网站的主题-牛翰网
+2
博客建站8 - 选择hexo博客网站的主题-牛翰网
评分
回复分享
猿柒的头像-牛翰网钻石会员
猿柒徽章-资深玩家-牛翰网等级-LV7-牛翰网
8个月前更新25次阅读
关注私信

nuxt 终端看到了接口数据但没渲染到也页面

这个问题可能是由于Nuxt.js的服务端渲染(SSR)和客户端渲染(CSR)之间的冲突引起的。Nuxt.js在服务端和客户端都会有数据获取的生命...
nuxt 终端看到了接口数据但没渲染到也页面-牛翰网
评分
回复分享
猿柒的头像-牛翰网钻石会员
猿柒徽章-资深玩家-牛翰网等级-LV7-牛翰网
8个月前更新11次阅读
关注私信

人工智能规模法则的起源、分析、内幕以及对齐方法

上一篇:《人工智能大语言模型起源篇,低秩微调(LoRA)》
(14)Rae 和同事(包括78位合著者!)于2022年发表的《Scaling Langu...
人工智能规模法则的起源、分析、内幕以及对齐方法-牛翰网人工智能规模法则的起源、分析、内幕以及对齐方法-牛翰网人工智能规模法则的起源、分析、内幕以及对齐方法-牛翰网
+1
人工智能规模法则的起源、分析、内幕以及对齐方法-牛翰网
评分
回复分享
猿柒的头像-牛翰网钻石会员
猿柒徽章-资深玩家-牛翰网等级-LV7-牛翰网
11个月前更新8次阅读
关注私信

他又又来了,c#开源sql解析引擎类库【SqlParser.Net 1.0】正式发布,它可以帮助你简单快速高效的解析和处理sql

背景
hi 大家好,我是三合,在过往的岁月中,我曾经想过要写以下这些工具 写一个通过拦截业务系统所有sql,然后根据这些sql自动...
他又又来了,c#开源sql解析引擎类库【SqlParser.Net 1.0】正式发布,它可以帮助你简单快速高效的解析和处理sql-牛翰网
评分
回复分享
猿柒的头像-牛翰网钻石会员
猿柒徽章-资深玩家-牛翰网等级-LV7-牛翰网
11个月前更新9次阅读
关注私信

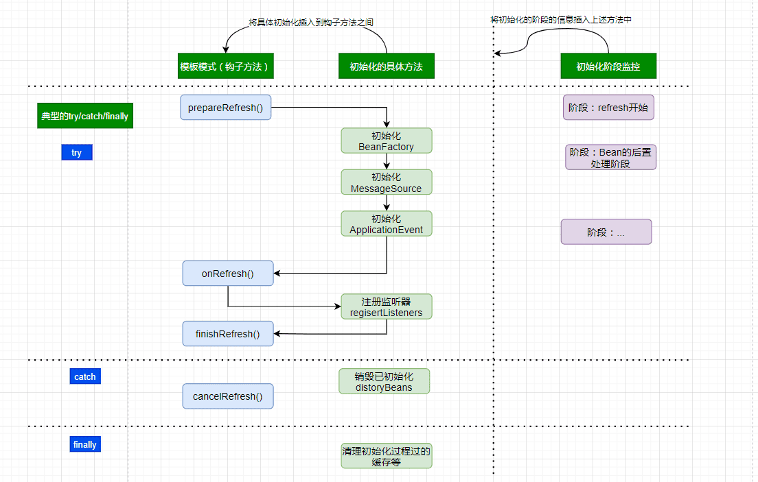
从底层源码深入分析Spring的IoC容器初始化过程

IOC容器的初始化整体过程
Spring是如何实现将资源配置(以xml配置为例)通过加载,解析,生成BeanDefination并注册到IoC容器中的...
从底层源码深入分析Spring的IoC容器初始化过程-牛翰网从底层源码深入分析Spring的IoC容器初始化过程-牛翰网从底层源码深入分析Spring的IoC容器初始化过程-牛翰网
+9
从底层源码深入分析Spring的IoC容器初始化过程-牛翰网
评分
回复分享
猿柒的头像-牛翰网钻石会员
猿柒徽章-资深玩家-牛翰网等级-LV7-牛翰网
11个月前更新5次阅读
关注私信

使用Python实现两组数据纵向排序

一、引言
在数据分析和处理过程中,排序是一项非常常见的操作。排序操作能够让我们更清晰地理解数据,从而进行进一步的分析和处理。在Python中,排序操作通常可以通过内置函数或第三方库来实现。本文将详细讲解如何使用Python实现两组数据的纵向排序,并提供...
评分
回复分享
猿柒的头像-牛翰网钻石会员
猿柒徽章-资深玩家-牛翰网等级-LV7-牛翰网
11个月前更新15次阅读
关注私信

DDCA —— 片上网络互联

1. 路由
1.1 网络拓扑示例 Grid(网格) 网络拓扑通常是一个二维矩阵形式,每个节点(处理器)与其上下左右相邻的节点相连。 如...
DDCA —— 片上网络互联-牛翰网DDCA —— 片上网络互联-牛翰网DDCA —— 片上网络互联-牛翰网
+27
DDCA —— 片上网络互联-牛翰网
评分
回复分享
猿柒的头像-牛翰网钻石会员
猿柒徽章-资深玩家-牛翰网等级-LV7-牛翰网
11个月前更新7次阅读
关注私信

《痞子衡嵌入式半月刊》 第 114 期

痞子衡嵌入式半月刊: 第 114 期
这里分享嵌入式领域有用有趣的项目/工具以及一些热点新闻,农历年分二十四节气,希望在每个交节...
《痞子衡嵌入式半月刊》 第 114 期-牛翰网《痞子衡嵌入式半月刊》 第 114 期-牛翰网《痞子衡嵌入式半月刊》 第 114 期-牛翰网
评分
回复分享
猿柒的头像-牛翰网钻石会员
猿柒徽章-资深玩家-牛翰网等级-LV7-牛翰网
11个月前更新7次阅读
关注私信

JavaScript是按顺序执行的吗?聊聊JavaScript中的变量提升

作为一位前端开发者,我们经常会听到这么一句话:“JavaScript的执行是按照顺序自上而下依次执行的。”这句话说的并没有错。但是...
JavaScript是按顺序执行的吗?聊聊JavaScript中的变量提升-牛翰网JavaScript是按顺序执行的吗?聊聊JavaScript中的变量提升-牛翰网JavaScript是按顺序执行的吗?聊聊JavaScript中的变量提升-牛翰网
+16
JavaScript是按顺序执行的吗?聊聊JavaScript中的变量提升-牛翰网
评分
回复分享
猿柒的头像-牛翰网钻石会员
猿柒徽章-资深玩家-牛翰网等级-LV7-牛翰网
11个月前更新9次阅读
关注私信

二进制安装Kubernetes(k8s)v1.32.0

二进制安装Kubernetes(k8s)v1.32.0
介绍
https://github.com/cby-chen/Kubernetes 开源不易,帮忙点个star,谢谢了
kubernetes(k8s)二进制高可用安装部署,支持IPv4+IPv6双栈。
评分
回复分享
猿柒的头像-牛翰网钻石会员
猿柒徽章-资深玩家-牛翰网等级-LV7-牛翰网
11个月前更新5次阅读
关注私信

influxdb group by(1d) 查询注意事项

转载请注明出处: 在 InfluxDB 中,默认的时区是 UTC(协调世界时)。所有的时间戳在数据写入时默认视为 UTC。这意味着如果没有在插入数据时指定其他时区,InfluxDB 会将所有时间数据处理为 UTC 时间。 最近在使用 group by(1d) 进行数据汇总查询得时候,本应...
评分
回复分享
猿柒的头像-牛翰网钻石会员
猿柒徽章-资深玩家-牛翰网等级-LV7-牛翰网
11个月前更新89次阅读
关注私信

【原创】ARM64平台linux实时操作系统xenomai4(EVL)构建安装简述

目录 0 环境说明 1 内核构建 2 库编译 方式1 交叉编译 方式2 本地编译 3 测试 单元测试 hectic:EVL 上下文切换 latmus:latency...
【原创】ARM64平台linux实时操作系统xenomai4(EVL)构建安装简述-牛翰网【原创】ARM64平台linux实时操作系统xenomai4(EVL)构建安装简述-牛翰网【原创】ARM64平台linux实时操作系统xenomai4(EVL)构建安装简述-牛翰网【原创】ARM64平台linux实时操作系统xenomai4(EVL)构建安装简述-牛翰网
评分
回复分享
猿柒的头像-牛翰网钻石会员
猿柒徽章-资深玩家-牛翰网等级-LV7-牛翰网
11个月前更新6次阅读
关注私信

Redis应用—3.在购物车里的应用

大纲
1.社区电商购物车的读多写多场景分析
2.购物车的复杂缓存与异步落库(Sorted Set + Hash -> hPut + zadd)
3.购物车异步落库与完整加入流程(缓存雪崩 + MQ异步出现问题)
评分
回复分享
猿柒的头像-牛翰网钻石会员
猿柒徽章-资深玩家-牛翰网等级-LV7-牛翰网
11个月前更新5次阅读
关注私信

深入理解 HTTP 协议:从基础到实践全解析

在当今数字化时代,HTTP 协议如同互联网世界的“语言”,支撑着无数网页浏览、数据传输和在线交互。无论你是初涉编程的新手,还...
深入理解 HTTP 协议:从基础到实践全解析-牛翰网
评分
回复分享
猿柒的头像-牛翰网钻石会员
猿柒徽章-资深玩家-牛翰网等级-LV7-牛翰网
11个月前更新16次阅读
关注私信

交易系统:退款单模型设计详解

大家好,我是汤师爷~
和退款单作为整个交易逆向系统的核心,支撑着售后管理环节。
售后域核心概念模型
1、退款单
交易系统:退款单模型设计详解-牛翰网交易系统:退款单模型设计详解-牛翰网交易系统:退款单模型设计详解-牛翰网
评分
回复分享
加载更多

牛翰网 - 每一份分享都能成就每一次喜悦
牛翰网 - 每一份分享都能成就每一次喜悦
最新发布
AI大模型算法-从大模型原理剖析到训练(微调)落地实战-牛翰网

AI大模型算法-从大模型原理剖析到训练(微调)落地实战

itazs的头像-牛翰网7天前
52
嵌入式STM32工程师系统培养指南-牛翰网

嵌入式STM32工程师系统培养指南

itazs的头像-牛翰网12天前
43
新-Jetpack Compose:从上手到进阶再到高手-牛翰网

新-Jetpack Compose:从上手到进阶再到高手

itazs的头像-牛翰网12天前
40
【扔物线】Jetpack Compose-牛翰网

【扔物线】Jetpack Compose

youkeit-xyz的头像-牛翰网12天前
43
AI产品经理特训营-牛翰网

AI产品经理特训营

itazs的头像-牛翰网12天前
59
Java并发编程(4)-牛翰网

Java并发编程(4)

猿柒的头像-牛翰网钻石会员1个月前
67
  • 热评文章

深度学习入门4:强化学习 – PDF免费下载(鱼书)

【matplotlib 实战】–面积图

protobuf

validator库在gin中的使用

OpneCV人脸识别:训练篇

基于汉王云API的人脸识别

AI大模型算法-从大模型原理剖析到训练(微调)落地实战

【iPhone8&iPhone X】高科技技术必须学会的人脸识别术

MDT中实现一个任务序列(TS)对不同型号机器识别分区

图像基础20 人脸辨识——人脸识别2

标签云
C++ReactVueOracleJS鸿蒙开发sqlNETnode.js人工智能JavaScriptphpASP.NET计算机视觉正则表达式json前端AngularVue3C语言QtCoreServertypescript数据nodenodejs安装文件字符串图片npm数据库SQLServer函数报错uniapp人脸识别MariaDBmysql配置Excel组件上传API微信小程序数组java下载查询小程序对象路由验证使用pdfechartsHTTP请求NVM
  • 牛翰网 - 每一份分享都能成就每一次喜悦

    牛翰网是集人工智能、编程开发、数据与算法、数据库、软件下载的编程社区自媒体平台,秉着“每一份分享都能成就每一次喜悦!”的宗旨,欢迎各路牛人入驻牛翰分享、收受喜悦!
  • 免责声明 关于我们 友链申请  · 

    Copyright © 2024 · 牛翰网 · 苏ICP备2023048746号
    扫一扫加微信-牛翰网
  • 扫码加QQ群-牛翰网

    扫码加QQ群

    扫码加微信-牛翰网

    扫码加微信

发布文章创建话题创建圈子发布帖子
扫码添加微信-牛翰网
在手机上浏览此页面

登录
没有账号?立即注册
用户名或邮箱
登录密码
找回密码
注册
已有账号,立即登录
设置用户名
设置密码
重复密码