前言
前面一篇文章已经介绍过,ComfyUI 和 Stable Diffusion 的关系。不清楚的朋友,看传送门 Stable Diffusion 小白的入坑铺垫 。
 WebUI 以及 ComfyUI 不等于 Stable Diffusion,可以简单粗暴一点的理解为方便运行某些大模型的工具。由于本人在接触过 ComfyUI 之后,就基本放弃 WebUI 了,本文开始,接下来会有一个系列的入门文章来介绍 ComfyUI。不论是 ComfyUI 还是 WebUI,基础工作原理都是需要理解清楚,才能更好地利用大模型以及一些插件,来生成我们想要的效果。本文主要介绍 ComfyUI 的本地安装部署。
一、官方版本安装
ComfyUI 官方地址如下:
 https://github.com/comfyanonymous/ComfyUI
安装步骤,官方文档写的比较清楚,这里就不再赘述。
安装官方版本需要有一定的编程基础,首先懂得 git 的使用,其次要有一定的 Python 基础,基本的环境管理、包安装等。如果你不会魔法冲浪,还需要懂的换源。
 另外安装官方版本,有很大概率,在安装过程中会出现一些报错,需要自己挨个处理。
二、秋葉整合包
如果只有官方版本,那估计要劝退一大半的人,难道不懂编程就不能使用 AI 绘画了?广大设计师们表示心有不甘。不急,相信开源的力量,除了官方版本以外,有很多大神自发制作了一键启动的整合包,只需要下载下来整合包,解压,然后就可以一键启动。在众多版本的整合包中,当属 B站 @秋葉aaaki 大佬的绘事启动器最广为人知。
2.1 整合包下载安装
秋叶 ComfyUI 整合包官方发布地址:https://www.bilibili.com/video/BV1Ew411776J/
网盘下载:https://pan.quark.cn/s/64b808baa960
如果需要其它网盘的下载地址,可以到视频评论区去找。热心网友已经上传,并分享出来了。
2.2 整合包使用说明
整合包下载下来,解压,然后成功启动后的界面应该像下面这样:

一般来说,首次启动,在使用前,最好先更新一下内核版本,以及更新插件。
 在更新之前,点击左边菜单栏中的最下面的设置,找到网络设置:
 
如果你没有魔法,请确保圈起来的这些开关全部打开。
 接下来,点击版本管理,执行更新:
 
依次刷新内核版本,一键更新,刷新扩展版本,一键更新即可。
最后,回到一键启动页面,点击一键启动,然后启动器界面会自动跳转到控制台页面,等待一会,看到如下信息,就代表启动成功了。
 
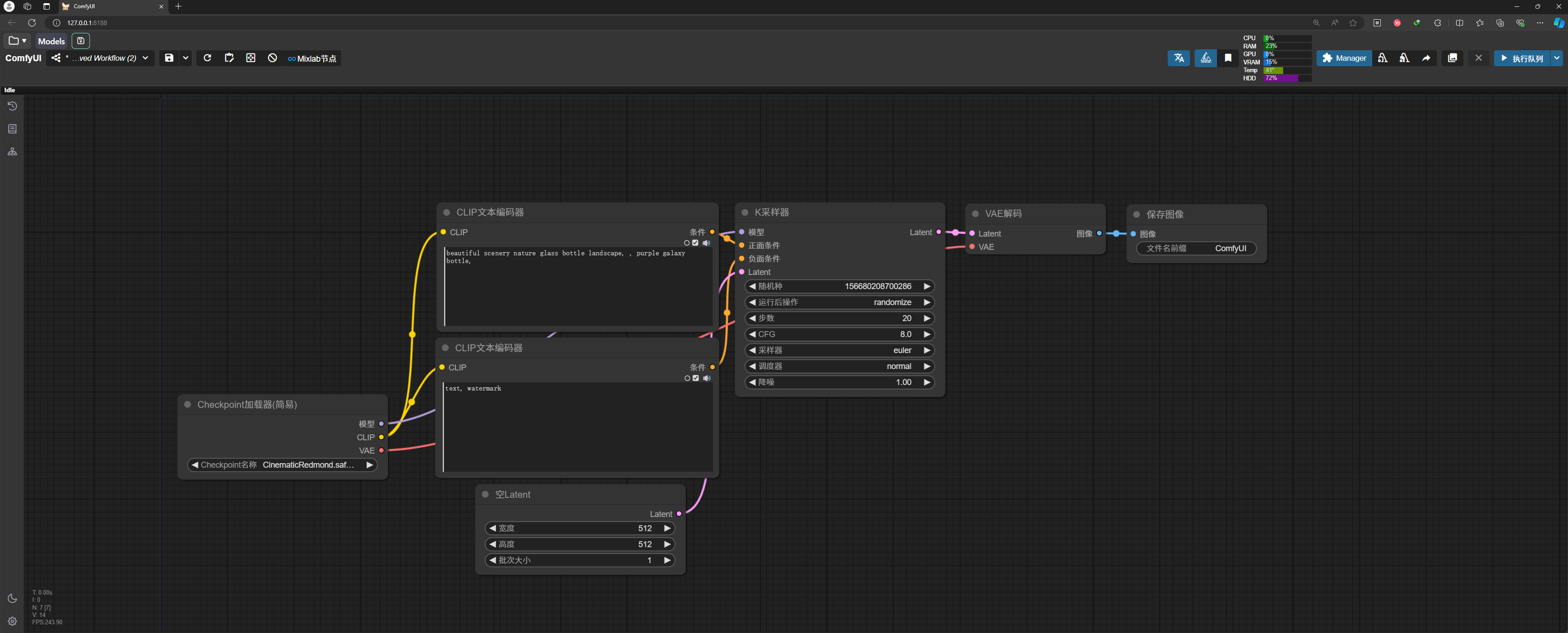
此时,正常情况下,你的浏览器,应该打开了如下页面,并加载了一个默认工作流。
 
地址栏地址应该和控制台信息中显示的地址一致 http://127.0.0.1:8188/
如果你的浏览器没有自动打开该页面,可以手动打开浏览器,输入上面的地址打开。
有可能你的默认界面显示的不是中文,如需要设置语言,点击左下角的小齿轮,进入设置界面,找到语言,然后选择。
 
还可能存在一种情况,你安装的不是最新版本的整合包,也没有更新内核就启动了,有可能你看到的是旧的悬浮面板样式,
 
此时的小齿轮在悬浮面板右上角,点击进入设置进行更改语言即可。建议更新到新版本,使用新的界面,看起来更简洁。
回到主页面,点击页面中右上角 执行队列,则开始执行该工作流,稍等一会,能看到生成的图片。
 
这个默认工作流是最简单的工作流,生成图片速度很快,具体花费时间,取决于你的电脑配置,主要是显卡。
OK, 到这里,就表明本地 ComfyUI 环境安装部署成功了。
三、整合包插件安装(自定义节点)
插件,也叫自定义节点。不论是官方版本还是整合包,安装成功后,都已经自带了很多常用的插件,但这远远不够,实际使用过程中要经常安装插件,整合包安装插件的方式有很多,下面逐一介绍。
3.1 通过 ComfyUI 节点管理器安装
ComfyUI 节点管理器,本身也是一个插件,叫 ComfyUI-Manager,在成功安装 ComfyUI 时也一并安装了。
 点击菜单栏上的 Manager ,代开 Manager 界面
 ![图片[1]-Comfyui 基础教程(一) —— 本地安装部署-编程算法牛翰社区-数据算法-牛翰网](https://niuimg.niucores.com/wp-content/uploads/2024/09/5149778426704636340.jpg)
 
安装成功之后,需要重启 ComfyUI 启动器生效。
3.2 通过 Git URL 安装
一般自定义节点都会在某个 git 仓库中,找到对应的地址。
 比如 EchoMimic 插件,打开它的仓库地址页面,点击 Code, 即可查看到地址,点击复制即可。

在你 ComfyUI 安装路径下找到 custom_nodes ,比如我的是 D:\AI\StableDiffusion\ComfyUI\custom_nodes
打开命令行窗口,执行命令
git clone https://github.com/sharpcj/EchoMimic.git
3.3 下载插件包安装
还是在 git 仓库地址中,点击下面的 Download ZIP 下载下来,解压到 custom_nodes 目录中即可。
该方法不能直接进行插件更新,不推荐使用。
3.4 启动器插件管理
这个是整合包特有的安装方式,打开启动器,选到版本管理菜单,安装新扩展,然后搜索需要安装的插件,点击安装即可。
 
四、工作流的加载与保存
ComfyUI 工作流的形式有两种,一种是 json 文件。记录了工作流的节点信息,连接信息等等。另一种是通过 ComfyUI 工作流生成的图片,默认带有生成该图片的工作流信息。
4.1 加载工作流
直接将工作流 json 文件 或者 带有工作流信息的 图片拖进 ComfyUI 操作界面就行了。
 注意:只有通过 ComfyUI 工作流生成的,并且没有经过去去除信息处理的图片才可以。
4.2 保存工作流
同理,保存工作流的形式有两种,一种是生成的图片,另一种是通过菜单,点击保存,生成 json 文件。
结束语
本问主要讲了如何在本地安装部署 ComfyUI 秋葉整合包,以及如何安装插件,加载保存工作流的知识。
 更多菜单功能,可以在后续掌握了一定 ComfyUI 的知识后,自行探索。
 接下来一片文章,会通过最简单的文生图工作流,来介绍 ComfyUI 工作流的核心常用节点,敬请关注。









没有回复内容