视野修炼-技术周刊第107期 | 2024 CSS 现状-前端开发牛翰社区-编程开发-牛翰网

视野修炼-技术周刊第107期 | 2024 CSS 现状

欢迎来到第 107 期的【视野修炼 – 技术周刊】,下面是本期的精选内容简介

强烈推荐

  1. 2024 CSS 现状
  2. 开发术语百科全书
  3. 对用更快的语言重写 JS 工具持怀疑态度

开源工具&技术资讯

  1. JSBEN – JS代码性能对比
  2. Emoji-Fallback.js
  3. Web 缓存网 – CDN资源

下面开始本期内容的介绍,预计阅读时间 6 分钟。

强烈推荐

1. 2024 CSS 现状

2024 年使用最广泛的 CSS 特性:blur(滤镜效果)

.image{
  filter: contrast(175%) blur(5px);
}

CSS 与 JS的平衡:大部分还是编写更多的 js

最受喜爱的功能:has()

a:has(> img) {
  border: 2px solid grey;
}

总结和展望

2. 开发术语百科全书

非常值得收藏。

3. 对用更快的语言重写 JS 工具持怀疑态度

作者有一些观点:

  • 没有完全榨干 JS 的所有性能(比如ESlint,Tailwind 仍然有优化空间),基于 JavaScript 的 CLI 工具不应该急于丢弃 JavaScript
  • 使用更快的语言不一定意味着工具更快:① 编写是考虑了更快的性能 ② API已经稳定,没有历史包袱修改整体
  • 贡献和可调试性:① JS 非常友好容易上手(熟悉它的人占大多数)因此 贡献它的道路更加顺畅 ② 本地修改js并调试依赖更加简单,但如果它们是 Rust 或 Go 写的,需要查看源码并自己编译 ③ 如果库报错了,JS 的报错更容易被接受理解

我非常赞同贡献和可调试性的观点,如果Rust库报错了,只能靠熟悉 Native 语言的开发者排查了,没有开源的话 那就束手无措了。

开源工具&技术资讯

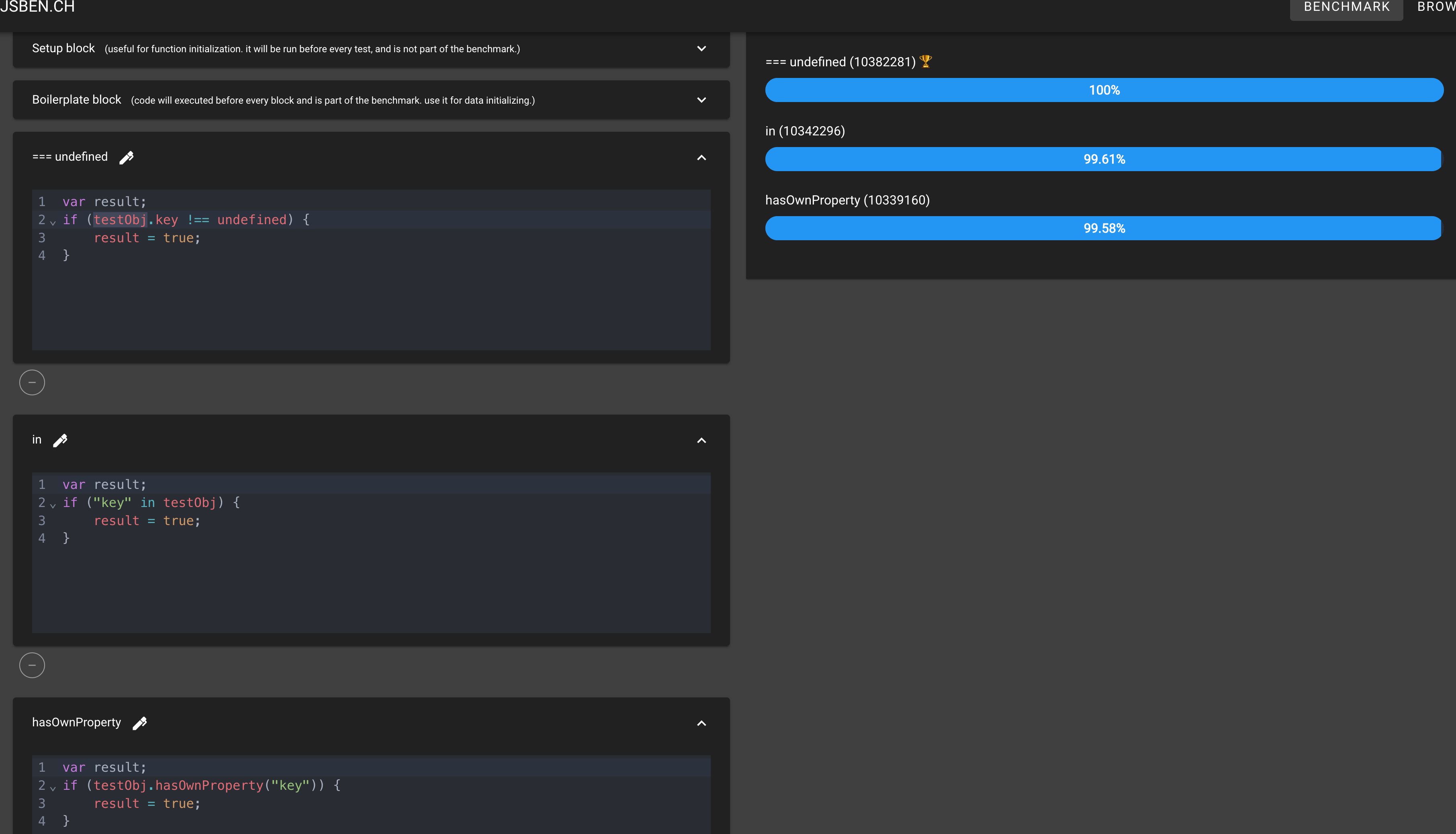
4. JSBEN – JS代码性能对比

一个在线页面,用来比较不同 JS 代码块的性能

5. Emoji-Fallback.js

在所有浏览器上提供对表情符号的支持。

例如: 将在不支持 emoji 的设备上替换为笑脸的 img。

6. Web 缓存网 – CDN资源

趣图

⭐️强力推荐关注

周刊部分内容来源如下渠道,推荐大家关注。

  • 阮一峰: 科技爱好者周刊 – 记录每周值得分享的科技内容,周五发布
  • 云谦:MDH 前端周刊 – 前端资讯和分享
  • 童欧巴:前端食堂 – 你的前端食堂,吃好每一顿饭
  • 前端 RSS – 根据 RSS 订阅源抓取最新前端技术文章
  • 值得一读技术博客 – 每天进步一点点,每天分享有料的技术文章!
  • FRE123 技术周刊精选 – 技术周刊精选推荐信息流
请登录后发表评论

    没有回复内容