抽象工厂模式(Abstract Factory Pattern)
抽象工厂模式是一种创建型设计模式,它提供了一个接口,用于创建一组相关或依赖的对象,而无需指定具体类。它涉及到多个工厂,每个工厂负责创建一类相关产品的对象,确保客户端在不需要了解具体类的情况下,能够通过抽象工厂来获得所需的一系列产品。
组成结构
- 工厂:提供创建产品的接口。
- 产品族:一组相关或依赖的产品。
- 抽象工厂:定义创建产品的接口。
- 具体工厂:实现抽象工厂接口,具体地创建产品。
- 抽象产品:定义一类产品的接口。
- 具体产品:实现抽象产品接口的具体类。
意图:用于创建一系列相关或依赖的对象家族,而无需指定具体的类。
抽象工厂模式和工厂方法模式的区别
- 工厂方法模式是抽象工厂模式的一部分,更加专注于单一产品的创建,且每个具体工厂只负责创建一个产品。
- 抽象工厂模式则在工厂方法模式的基础上,扩展了创建多个相关产品的功能,并确保这些产品在同一产品族内的一致性和兼容性。
简单案例
假设我们需要支持两种家具风格:
- 现代风格(Modern)
- 经典风格(Classic)
每种风格下有不同的产品(椅子和沙发)。抽象工厂模式允许我们通过工厂方法来创建这些产品,但具体的产品实现由不同的工厂来处理。
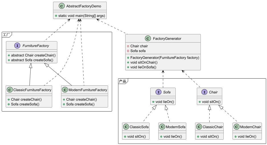
类图

1. 定义抽象产品接口
首先,我们定义家具产品的抽象接口,如椅子和沙发。
// 抽象椅子
public interface Chair {
void sitOn();
}
// 抽象沙发
public interface Sofa {
void lieOn();
}
2. 定义具体产品
然后我们创建具体产品,它们实现了上述接口,代表不同风格的椅子和沙发。
// 经典风格的椅子
public class ClassicChair implements Chair {
@Override
public void sitOn() {
System.out.println("经典风格的椅子");
}
}
// 经典风格的沙发
public class ClassicSofa implements Sofa {
@Override
public void lieOn() {
System.out.println("经典风格的沙发");
}
}
// 现代风格的椅子
public class ModernChair implements Chair {
@Override
public void sitOn() {
System.out.println("现代风格的椅子");
}
}
// 现代风格的沙发
public class ModernSofa implements Sofa {
@Override
public void lieOn() {
System.out.println("现代风格的沙发");
}
}
3. 定义抽象工厂
定义一个抽象工厂,提供创建产品的方法,这些方法分别返回椅子和沙发的实例。
// 抽象家具工厂
public interface FurnitureFactory {
Chair createChair();
Sofa createSofa();
}
4. 定义具体工厂
定义具体工厂,分别实现现代风格工厂和经典风格工厂,它们负责创建对应风格的椅子和沙发。
// 现代风格家具工厂
public class ModernFurnitureFactory implements FurnitureFactory {
@Override
public Chair createChair() {
return new ModernChair();
}
@Override
public Sofa createSofa() {
return new ModernSofa();
}
}
// 经典风格家具工厂
public class ClassicFurnitureFactory implements FurnitureFactory {
@Override
public Chair createChair() {
return new ClassicChair();
}
@Override
public Sofa createSofa() {
return new ClassicSofa();
}
}
5.工厂生成器
为了更好管理系列产品和简化使用而进行的进一步封装
// 工厂生成器
public class FactoryGenerator {
private Chair chair;
private Sofa sofa;
/**
* 通过工厂创建家具
* @param factory 指定生成哪一系列的家具
*/
public FactoryGenerator(FurnitureFactory factory) {
chair = factory.createChair();
sofa = factory.createSofa();
}
public void sitOnChair() {
chair.sitOn();
}
public void lieOnSofa() {
sofa.lieOn();
}
}
6. 测试代码
客户端代码无需关心具体的家具实现,它只依赖于抽象工厂接口,通过不同的工厂来创建所需风格的家具。
// 测试类
public class AbstractFactoryDemo {
public static void main(String[] args) {
// 创建现代风格的系列家具
FurnitureFactory modernFactory = new ModernFurnitureFactory();
FactoryGenerator generator = new FactoryGenerator(modernFactory);
System.out.println("现代风格家具:");
generator.sitOnChair();
generator.lieOnSofa();
System.out.println("--------------------------------------------");
// 创建经典风格的系列家具
FurnitureFactory classicFactory = new ClassicFurnitureFactory();
generator = new FactoryGenerator(classicFactory);
System.out.println("经典风格家具:");
generator.sitOnChair();
generator.lieOnSofa();
}
}
输出结果
现代风格家具:
现代风格的椅子
现代风格的沙发
经典风格家具:
经典风格的椅子
经典风格的沙发
客户端只需要依赖于抽象工厂接口,通过调用不同的工厂来创建所需风格的家具。无论是现代风格还是经典风格,客户端的代码都不需要知道家具的具体实现,只需要通过工厂方法来获得所需的家具产品。这种方式保证了系统的灵活性和可扩展性,你可以很容易地增加新的产品类型或新的产品风格,而不需要修改现有代码。
抽象工厂的优缺点
优点
- 产品族的统一管理:可以在不修改客户端代码的情况下,轻松切换不同的产品族,例如两种产品的切换只需要更改创建时的类型即可,后面的代码无需变动。
- 隔离具体类:客户端与具体类解耦,客户端只依赖抽象工厂和抽象产品接口,面向抽象编程所带来的优势。
- 扩展性强:如果需要增加新的产品类型,只需要增加新的具体工厂和具体产品,而不需要修改客户端代码。
- 保证产品一致性:抽象工厂确保每个产品族中的产品都兼容,避免了不兼容的产品组合。
缺点
- 增加类的数量:对于每一类产品族,都需要创建一个具体工厂和多个具体产品类,这可能会导致类的数量增加。
- 难以实现灵活的产品组合:如果产品之间的组合关系比较复杂,抽象工厂模式可能会显得不够灵活。
何时使用抽象工厂模式
- 需要创建一系列相关的产品,且这些产品根据需要而有不同的实现时。
- 系统有多种不同风格的产品,但这些产品需要遵循某些共同的接口或父类。
- 需要确保产品族中的对象之间的兼容性,避免不一致的产品组合。
总结
该设计模式的特点为创建一类“产品”和切换不同的产品系列时不影响使用。
关于对象的具体创建逻辑可以使用反射、动态代理或者结合其他创建型设计模式来完成对象的实例化。引入了“中间者”和面向抽象编程使用了多态的特性,起到了解耦的作用。
抽象工厂模式符合以下设计原则:
- 开闭原则:通过增加新的产品族来扩展,而不修改现有代码。
- 单一职责原则:每个工厂和产品只负责创建特定产品族的对象。
- 依赖倒置原则:客户端依赖于抽象工厂和抽象产品接口,而不是具体实现。
- 里氏替换原则:可以替换不同的具体工厂,而不影响客户端。
- 接口隔离原则:每个工厂只提供它所负责的产品接口,避免客户端依赖不需要的接口。
设计模式是面向对象程序设计的一种便于升级和维护的软件设计思想,是通过抽象和概念来描述通用的解决方案。
使用设计模式为得也是写出好的代码,好的代码我觉得是这样的:面向抽象编程可以降低对象之间的耦合度(耦合度),多态带来的灵活切换具体实现(灵活性),在新增功能时不需要修改原有代码(扩展性),每个对象只负责单一工作(高内聚、可重用)等等,这些特性使得的代码易于阅读、维护起来也会很轻松,系统在一次次的变更中依旧保持稳定。

什么是设计模式?
单例模式及其思想
设计模式–原型模式及其编程思想
掌握设计模式之生成器模式
掌握设计模式之简单工厂模式
掌握设计模式之工厂方法模式
掌握设计模式–装饰模式
掌握设计模式–组合模式
超实用的SpringAOP实战之日志记录
2023年下半年软考考试重磅消息
通过软考后却领取不到实体证书?
计算机算法设计与分析(第5版)
Java全栈学习路线、学习资源和面试题一条龙
软考证书=职称证书?
软考中级–软件设计师毫无保留的备考分享
来源链接:https://www.cnblogs.com/dennyLee2025/p/18656218










没有回复内容